网站运营 发布日期:2025/11/10 浏览次数:1
一、入驻成为开发者
要使用开放平台任何设施首先要成为开放平台开发者。
打开开放平台首页,使用淘宝账号登陆,
二、创建应用
1.选择正确的应用标签
开放平台目前将所有开放的业务分为移动应用、电商管理、广告推广以及其他4类。
(1)移动应用
基于不同移动平台而产生的开放业务,包括手机(平板)、YunOS、TvOS和车联平台等 ;
(2)电商管理
基于淘宝/天猫的商业平台,提供商家或者第三方开发者开发IT软件管理电商业务的接入方式,可根据面向的对象和实现的业务需求不同而选择不同的应用标签,如面向商家、面向工具服务商、面向码商等
(3)广告推广
基于阿里妈妈广告或淘宝客体系开放的接入方式
(4)其他
通信、安全等创新型业务及技术能力的开放
2.申请应用标签权限
选择申请权限,根据流程指导提交开发者信息
图示为互动应用申请的信息要求,不同应用标签对信息提交的要求会不一致。
一般应用标签均需要5-7个工作日的审核周期,少部分业务由于需求旺盛会不需要审核,请根据流程提示进行操作。
需要了解应用标签审核状态可以在控制台-创建应用页面查看已获得和申请中的应用标签
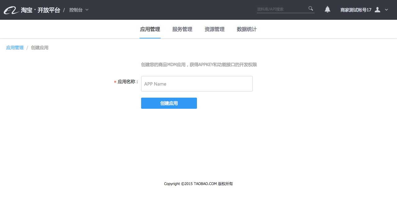
3.创建应用
已经获取应用标签权限后,可以直接在控制台-创建应用页面中选择申请到权限应用标签创建应用
填写应用名称,完成应用创建。
4.获取App Key和 App Secret
进入应用管理,在概览页面的APP证书可以查看App Key和App Secret。
在应用开发调试前需要先补充应用基本信息,包括应用图标(部分应用标签下可选)、商家授权回调地址(部分应用标签下可选);
回调地址的主要作用是在使用开放平台oAuth2.0获取获取SessionKey(或AccessToken)时,服务器会将登陆授权成功后的信息返回给回调地址
三、SDK的下载和环境依赖
淘宝开放平台SDK提供了API的请求封装、摘要签名、响应解释、消息监听等功能,使用SDK可以轻松完成API的调用,API结果的获取,消息的实时监听。
1.环境依赖
JAVA SDK 需要依赖 Java SE/EE 1.5及以上 (不支持Android平台)
.NET SDK 需要依赖 .NET Framework 2.0及以上 (不支持Windows Phone平台)
PHP SDK 需要依赖 PHP 5及以上
Python SDK 需要依赖 Python 2.7以及上
2.如何下载
由于应用要先拥有API的访问权限,才能调用此API,所以SDK的下载是与应用相关联的,不同的应用下载到的SDK是各不一样的。
第一步:注册成为淘宝开放平台开发者,并创建一个应用(如果此步已完成,可跳过)
第二步:登录淘宝开放平台,进入控制台,进入其中一个应用的SDK下载页面